X

Ders Hakkında Görüşlerinizi ve Sorularınızı Aktarmak İçin Yükleyiciyle İrtibata Geçin




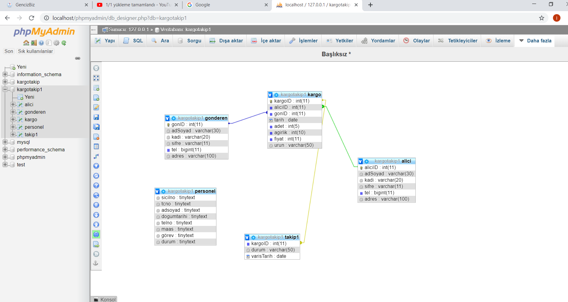
Veri Tabanı Yönetim Sistemleri Kargo Takip Otomasyonu

Yükleyen
Görüntülenme Sa 3797
Proje Dosyası İndir

Detaylı Rapor

  • Java

    Müze Otomasyonu

  •    
  • Veri Tabanı Uygulamaları

    OXXO DEPO SİSTEMİ-160805033 YUSUF BOZKIR-160805010 FERHAT GÜVENBAŞ

  •    
  • HTML

    MINDSTROMS BLOG SAYFASI

  •    
  • Java

    Personel Takip Sistemi

  •    
  • Veri Tabanı Uygulamaları

    Sinema Otomasyonu(MYSQL)

  •    
  • Veri Tabanı Uygulamaları

    Kütüphane Otomasyonu Access Veri Tabanı

  •    
  • Veri Tabanı Uygulamaları

    Ürün Satış Otomasyonu (160805024_Mevlütcan_Meydaneri, 160805013_Abdurrahman_Erbilen)

  •    
  • Bilgisayar Ağları

    Bilgisayar Ağları Final Projesi 160805033-Yusuf Bozkır

  •