X

Ders Hakkında Görüşlerinizi ve Sorularınızı Aktarmak İçin Yükleyiciyle İrtibata Geçin




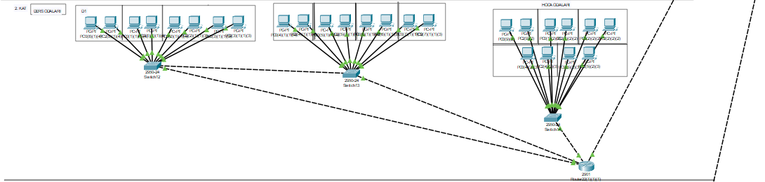
BİLGİSAYAR AĞLARI FİNAL ÖDEVİ

Yükleyen
Görüntülenme Sa 2363
Proje Dosyası İndir

Detaylı Rapor

  • Veri Tabanı Uygulamaları

    Kütüphane Otomasyonu Access Veri Tabanı

  •    
  • Java

    Otopark Otomasyonu

  •    
  • Veri Tabanı Uygulamaları

    Emlak Veritabanı

  •    
  • Veri Tabanı Uygulamaları

    Havaalanı Otomasyonu

  •    
  • Bilgisayar Ağları

    Veterinerlik Fakültesi Ağ Kurulumu Final Projesi - 140805044

  •    
  • Bilgisayar Ağları

    140805013 TOLGA ÖZKILIÇ AĞ FİNAL ÖDEVİ

  •    
  • Veri Tabanı Uygulamaları

    Spor Salanu

  •    
  • HTML

    BiyoKimya

  •